# 集成平台
# 一、登录流程
访问网址http://scm-spwz.com/fvue/viewPlat/index 登录系统选择工作台,点击集成平台进入系统

# 二、集采物料
# 1、集采物料生成
# 1、金属材料申请
(1)物料申请:点击左侧金属材料分类,点击新增进行相关信息填写,并点击确认(注:带“*”号为必填项)
(2)发起物料审核:数据添加保存后,选择物料并点击“发起审核”按钮在新打开的页面点击“提交审核”并向运营方发送审核待办

# 2、轴承申请
(1)物料申请:点击左侧轴承分类,点击新增进行相关信息填写,并点击确认(注:带“*”号为必填项)
(2)发起物料审核:数据添加保存后,选择物料并点击“发起审核”按钮在新打开的页面点击“提交审核”并向运营方发送审核待办

# 3、焊材申请
(1)物料申请:点击左侧焊材分类,点击新增进行相关信息填写,并点击确认(注:带“*”号为必填项)
(2)发起物料审核:数据添加保存后,选择物料并点击“发起审核”按钮在新打开的页面点击“提交审核”并向运营方发送审核待办

# 4、油料申请
(1)物料申请:点击左侧油料分类,点击新增进行相关信息填写,并点击确认(注:带“*”号为必填项)
(2)发起物料审核:数据添加保存后,选择物料并点击“发起审核”按钮在新打开的页面点击“提交审核”并向运营方发送审核待办

# 5、树脂结构胶申请
(1)物料申请:点击左侧树脂结构胶分类,点击新增进行相关信息填写,并点击确认(注:带“*”号为必填项)
(2)发起物料审核:数据添加保存后,选择物料并点击“发起审核”按钮在新打开的页面点击“提交审核”并向运营方发送审核待办

# 6.平台集采物料生成
申请的集采物料数据由运营方审核完成后自动生成平台物料数据
# 7、三方平台物料匹配生成
选择左侧需匹配的企业物料,再选择右侧表格中的平台物料,核对无误后点击“物料匹配”按钮生成平台物料数据(注:表格列表均为单选)

# 三、自采物料
# 1、自采物料添加
# 1、手动物料添加
点击“新增”添加相关物料信息,并点击“确定”保存数据(注:带“*”为必填项)

# 2、文件导入添加
点击“自采物料导入”按钮导入物料数据,并点击“确定”保存数据(注:带“*”为必填项)

# 2、自采物料数据生成
(1)生成平台数据:选择需要生成的自采物料数据点击“生成平台编号”按钮即可生成物料数据

# 四、物料数据推送
点击企业数据菜单中物料数据,选择需推送的物料数据,点击“发布到智采平台”按钮即可推送数据至智采平台

# 五、采购数据推送
(1)单据明细通过接受第三方平台推送的物料数据自动匹配
(2)点击企业数据菜单中采购申请,选择左侧表格里的采购单据,选择右侧所需要进行匹配的集采或智采的单据明细(注:可进行多选),点击“发布到智采平台”按钮根据提示点击确定即可完成推送到智采平台

# 六、合同数据匹配
点击企业数据菜单中合同匹配,合同分为标准合同、固定单价合同与固定数量合同;选择左侧表格任一采购明细数据后,选择右侧合同数据对应供应商,若合同明细存在价格,则点击“匹配”按钮进行确定;若不存在价格则返回采购申请发布至采购平台形成采购单据生成

# 七、采购数据查询
# 1、采购合同查询
选择采购合同菜单,可进行采购合同数据查询,选择需要导出导出的数据,点击导出按钮可导出采购合同

# 2、采购订单查询
选择采购订单菜单,可进行采购订单数据查询,选择需要导出导出的数据,点击导出按钮可导出采购订单

# 3、采购收货查询
选择采购收货菜单,可进行采购收货数据查询,选择需要导出导出的数据,点击导出按钮可导出采购收货

# 4、采购入库查询
选择采购入库菜单,可进行采购入库数据查询,选择需要导出导出的数据,点击导出按钮可导出采购入库

# 八、渝企采数据同步
# 1、企业证书完善
点击新增完善企业证书相关信息,并点击“保存”

# 2、采购信息同步
(1)数据同步:选择需要同步的采购数据,并点击同步按钮进行同步至渝企采
(2)同步数据查询:点击已同步栏可对同步数据进行查询
(3)查看附件:点击“查看附件”按钮,并点击附件地址可查看附件具体内容信息

# 3、采购标的类别信息同步
(1)数据同步:选择需要同步的数据,并点击同步按钮进行同步至渝企采
(2)同步数据查询:点击已同步栏可对同步数据进行查询

# 3、报价供应商信息同步
(1)数据同步:选择需要同步的数据,并点击同步按钮进行同步至渝企采
(2)同步数据查询:点击已同步栏可对同步数据进行查询
(3)查看供应商:点击“供应商信息”可查看报价供应商
(4)查看供应商附件:点击“查看附件”中,点击附件地址可查看供应商所上传的附件信息

# 4、合同基础信息同步
(1)数据同步:选择需要同步的数据,并点击同步按钮进行同步至渝企采
(2)同步数据查询:点击已同步栏可对同步数据进行查询

# 5、合同买方信息同步
(1)数据同步:选择需要同步的数据,并点击同步按钮进行同步至渝企采
(2)同步数据查询:点击已同步栏可对同步数据进行查询

# 6、合同卖方信息同步
(1)数据同步:选择需要同步的数据,并点击同步按钮进行同步至渝企采
(2)同步数据查询:点击已同步栏可对同步数据进行查询

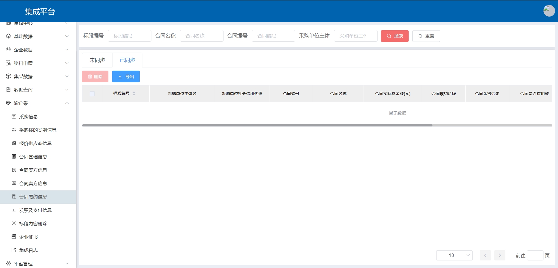
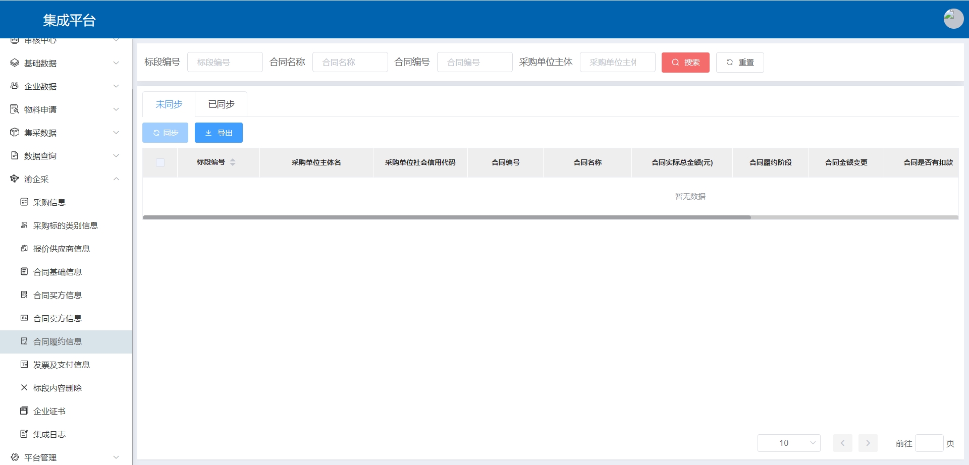
# 7、合同履约信息同步
(1)数据同步:选择需要同步的数据,并点击同步按钮进行同步至渝企采
(2)同步数据查询:点击已同步栏可对同步数据进行查询

# 8、发票及支付信息同步
(1)数据同步:选择需要同步的数据,并点击同步按钮进行同步至渝企采
(2)同步数据查询:点击已同步栏可对同步数据进行查询

# 9、标段信息删除
选择数据并点击删除按钮并确定可以对标段内容删除处理
